Themetool for Youtube™ in Chrome with OffiDocs
Ad
DESCRIPTION
Spice up your Youtube viewing experience with a theming tool that allows you to customise the website to your liking.
Tired of the default theme of Youtube or not satisfied with the customizability of other extensions and themes? Then Themetool for Youtube™ is the right extension for you!
Themetool for Youtube™ is a FREE tool designed to help you make your Youtube browsing experience just a little bit more exiting and enjoyable by creating custom styling for the website.
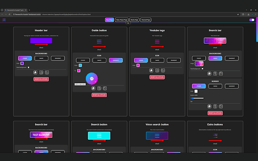
Unlike other tools used to customize Youtube, Themetool for Youtube™ allows you to customize each element on the page individually with different colors, images and gradients and even add your own images for free. Just open up the extensions options page from the top right corner icon when on the Youtube website or through the extensions list located near your search bar.
*This extension is not an adblocker nor does it modify the actual structure of the website or how it works.
Youtube is a trademark of Google LLC. Use of this trademark is subject to Google Permissions.
Themetool for Youtube™ web extension integrated with the OffiDocs Chromium online















